Granite Upgrade Activates in01d:19h:05m:29s

x402 Payment Flow

Understanding the complete payment cycle from request to settlement.

The 4-Step Core Payment Flow

The x402 protocol operates through a simple yet powerful 4-step flow that enables instant, permissionless payments:

Step 1: Client Requests Resource

A client (user, application, or AI agent) sends an HTTP GET request to access a resource:

GET /api/premium-data HTTP/1.1
Host: example.com

This is a standard HTTP request—nothing special required from the client at this stage.

Step 2: Server Returns 402 Payment Required

Instead of returning the requested content, the server responds with HTTP status code 402 "Payment Required" and a JSON body containing payment requirements:

HTTP/1.1 402 Payment Required
Content-Type: application/json

{
  "x402Version": 1,
  "accepts": [
    {
      "scheme": "exact",
      "network": "avalanche-fuji",
      "maxAmountRequired": "10000",
      "resource": "/api/premium-data",
      "description": "Access to premium data API",
      "payTo": "0x742d35Cc6634C0532925a3b844Bc9e7595f0bEb",
      "asset": "0x5425890298aed601595a70AB815c96711a31Bc65",
      "maxTimeoutSeconds": 60
    }
  ],
  "error": "X-PAYMENT header is required"
}

This response tells the client:

  • Payment is required to access this resource
  • The maximum amount needed (10000 base units = 0.01 USDC)
  • Where to send payment (payTo address)
  • Which blockchain to use (avalanche-fuji)
  • Which token contract to use (asset)
  • Payment scheme to use (exact = EIP-3009)

Step 3: Client Retries Request with Signed Payment

The client creates and signs a payment authorization, then retries the request with the X-PAYMENT header:

GET /api/premium-data HTTP/1.1
Host: example.com
X-PAYMENT: eyJ4NDAyVmVyc2lvbiI6MSwic2NoZW1lIjoiZXhhY3QiLCJuZXR3b3JrIjoiYXZhbGFuY2hlLWZ1amkiLCJwYXlsb2FkIjp7InNpZ25hdHVyZSI6IjB4MTIzNC4uLiIsImF1dGhvcml6YXRpb24iOnsiZnJvbSI6IjB4MTIzNC4uLiIsInRvIjoiMHg3NDJkMzUuLi4iLCJ2YWx1ZSI6IjEwMDAwIiwidmFsaWRBZnRlciI6IjE3NDA2NzIwODkiLCJ2YWxpZEJlZm9yZSI6IjE3NDA2NzIxNTQiLCJub25jZSI6IjB4MzQ1Ni4uLiJ9fX0=

The client does NOT submit a blockchain transaction. The authorization is gasless—the server or facilitator will submit it. For details on the X-PAYMENT header structure, see X-PAYMENT Header.

Step 4: Server Verifies, Settles, and Returns Resource

The server (potentially with a facilitator's help):

  1. Verifies the EIP-712 signature is valid
  2. Settles the payment by submitting the authorization to the blockchain
  3. Returns the requested resource with an X-PAYMENT-RESPONSE header:
HTTP/1.1 200 OK
Content-Type: application/json
X-PAYMENT-RESPONSE: eyJzdWNjZXNzIjp0cnVlLCJ0cmFuc2FjdGlvbiI6IjB4OGYzZC4uLiIsIm5ldHdvcmsiOiJhdmFsYW5jaGUtZnVqaSIsInBheWVyIjoiMHgxMjM0Li4uIiwiZXJyb3JSZWFzb24iOm51bGx9

{
  "data": "...premium content..."
}

The X-PAYMENT-RESPONSE header (decoded) contains:

{
  "success": true,
  "transaction": "0x8f3d1a2b4c5e6f7a...",
  "network": "avalanche-fuji",
  "payer": "0x1234567890abcdef...",
  "errorReason": null
}

The client now has access to the resource, and the entire cycle completed in approximately 2 seconds.

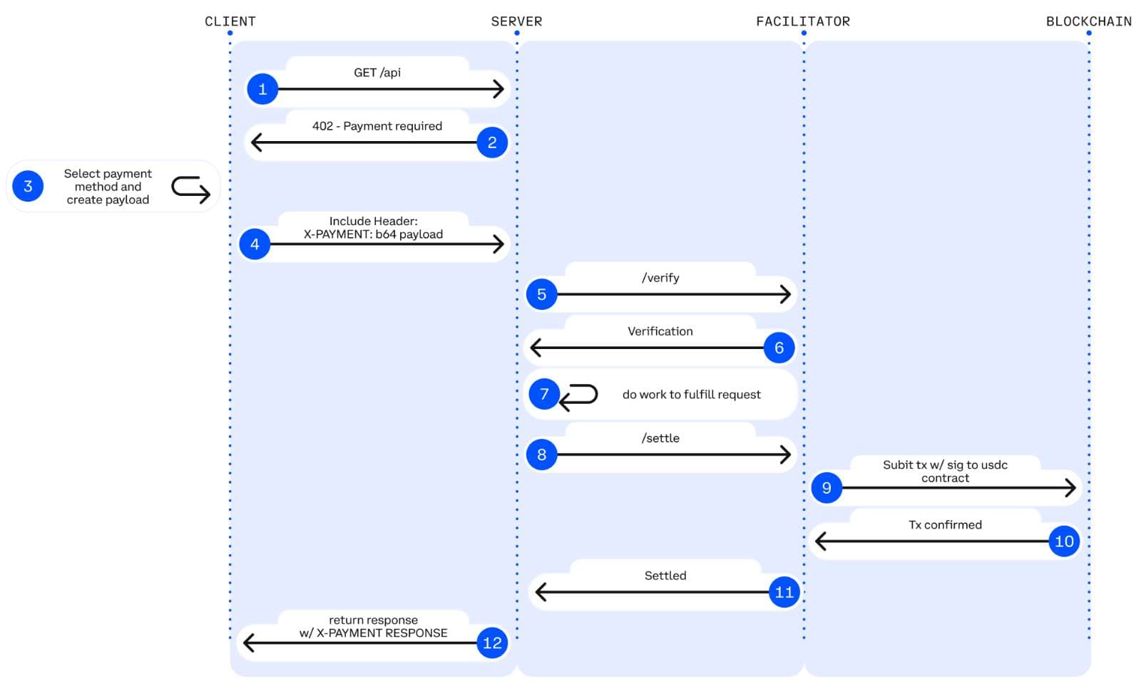
Detailed 12-Step Technical Flow

For a deeper understanding, here's the complete technical flow including facilitator interactions:

Detailed x402 payment flow

Phase 1: Initial Request

Step 1: Client sends GET request to server

GET /api/data?query=market-trends HTTP/1.1
Host: api.example.com
Accept: application/json

Step 2: Server returns 402 "Payment required" with payment details

HTTP/1.1 402 Payment Required
Content-Type: application/json

{
  "x402Version": 1,
  "accepts": [{
    "scheme": "exact",
    "network": "avalanche-fuji",
    "maxAmountRequired": "10000",
    "payTo": "0x742d35Cc6634C0532925a3b844Bc9e7595f0bEb",
    "asset": "0x5425890298aed601595a70AB815c96711a31Bc65",
    "resource": "/api/data"
  }],
  "error": "X-PAYMENT header is required"
}

Phase 2: Payment Creation

Step 3: Client selects payment requirements and creates payment payload

The client chooses from the accepts array and creates authorization:

// Select payment option
const paymentReq = response.data.accepts[0];

// Create authorization object (EIP-3009 format)
const authorization = {
  from: userWalletAddress,
  to: paymentReq.payTo,
  value: paymentReq.maxAmountRequired,
  validAfter: Math.floor(Date.now() / 1000).toString(),
  validBefore: (Math.floor(Date.now() / 1000) + 300).toString(),
  nonce: ethers.hexlify(ethers.randomBytes(32))
};

// Sign authorization with EIP-712
const signature = await wallet.signTypedData(domain, types, authorization);

// Create payment payload
const paymentPayload = {
  x402Version: 1,
  scheme: paymentReq.scheme,
  network: paymentReq.network,
  payload: {
    signature: signature,
    authorization: authorization
  }
};

Phase 3: Payment Submission and Verification

Step 4: Client includes X-PAYMENT header with request

GET /api/data?query=market-trends HTTP/1.1
Host: api.example.com
X-PAYMENT: <base64-encoded-payment-payload>

Step 5: Server verifies payload (locally or via facilitator)

The server validates the EIP-712 signature and authorization:

// Server can verify locally or use facilitator
POST https://facilitator.payai.network/verify
{
  "x402Version": 1,
  "scheme": "exact",
  "network": "avalanche-fuji",
  "payload": {
    "signature": "0x1234...",
    "authorization": {...}
  }
}

Step 6: Facilitator validates and returns verification response

The facilitator checks:

  • ✓ Is the EIP-712 signature valid?
  • ✓ Is the authorization correctly formatted?
  • ✓ Is the validBefore timestamp still valid?
  • ✓ Has this nonce been used before?

Response:

{
  "isValid": true,
  "invalidReason": null
}

Step 7: Server fulfills request if valid, returns 402 if invalid

If verification passes, server proceeds to settlement. If not, returns new 402 response.

Phase 4: Blockchain Settlement

Step 8: Server settles payment (directly or via facilitator)

The server submits the signed authorization to the blockchain:

// Server uses facilitator to settle
POST https://facilitator.payai.network/settle
{
  "x402Version": 1,
  "scheme": "exact",
  "network": "avalanche-fuji",
  "payload": {
    "signature": "0x1234...",
    "authorization": {
      "from": "0x1234...",
      "to": "0x742d35...",
      "value": "10000",
      "validAfter": "1740672089",
      "validBefore": "1740672154",
      "nonce": "0x3456..."
    }
  }
}

Step 9: Facilitator submits to blockchain

The facilitator calls the USDC contract's transferWithAuthorization function (EIP-3009):

// USDC.transferWithAuthorization on Avalanche Fuji
transferWithAuthorization(
  from: 0x1234...,        // Payer
  to: 0x742d35...,        // Recipient
  value: 10000,           // 0.01 USDC (6 decimals)
  validAfter: 1740672089,
  validBefore: 1740672154,
  nonce: 0x3456...,
  v: 27,
  r: 0x...,
  s: 0x...
)

Step 10: Blockchain confirms transaction

Avalanche's sub-second finality confirms the transaction in <1 second.

Phase 5: Settlement Response

Step 11: Facilitator returns payment execution response

The facilitator returns settlement status to the server:

{
  "success": true,
  "error": null,
  "txHash": "0x8f3d1a2b4c5e6f7a8b9c0d1e2f3a4b5c6d7e8f9a...",
  "networkId": "avalanche-fuji"
}

Step 12: Server returns resource with X-PAYMENT-RESPONSE header

HTTP/1.1 200 OK
Content-Type: application/json
X-PAYMENT-RESPONSE: <base64-encoded-settlement-response>

{
  "marketTrends": [...]
}

The X-PAYMENT-RESPONSE (decoded):

{
  "success": true,
  "transaction": "0x8f3d1a2b4c5e6f7a8b9c0d1e2f3a4b5c6d7e8f9a...",
  "network": "avalanche-fuji",
  "payer": "0x1234567890abcdef...",
  "errorReason": null
}

Flow Timing

The entire flow completes remarkably fast:

StepDurationCumulative
1-2: Initial request + 402 response~100ms100ms
3-4: Payment method selection~200ms300ms
5-7: Payment submission + verification~300ms600ms
8-10: Blockchain transaction + confirmation~1400ms2000ms
11-12: Settlement + content delivery~100ms2100ms

Total Time: ~2 seconds from initial request to content delivery.

Key Design Principles

1. HTTP-Native

x402 uses standard HTTP headers and status codes. No custom protocols or specialized infrastructure required.

2. Facilitator-Mediated

Facilitators handle the complex blockchain interactions, making integration simple for merchants.

3. Blockchain-Settled

All payments settle on-chain, providing:

  • Transparency
  • Immutability
  • Cryptographic proof
  • Decentralization

4. Stateless Protocol

Each payment is independent. No sessions, no stored state, no account management required.

5. Idempotent Requests

Payment proofs can only be used once. Replay attacks are prevented by on-chain verification.

For comprehensive security details, see Security Considerations.

Summary

The x402 payment flow transforms HTTP 402 into a functional payment request mechanism through a 4-step cycle (or 12-step detailed flow) that completes in approximately 2 seconds. By using facilitators to mediate blockchain interactions and leveraging Avalanche's fast finality, x402 makes instant, permissionless payments a reality while maintaining security and simplicity.

Next Steps

In the following lessons, we'll dive deeper into:

  • HTTP headers and their structure
  • The facilitator's role in detail
  • Blockchain settlement mechanics

Is this guide helpful?